meta données pour cette page
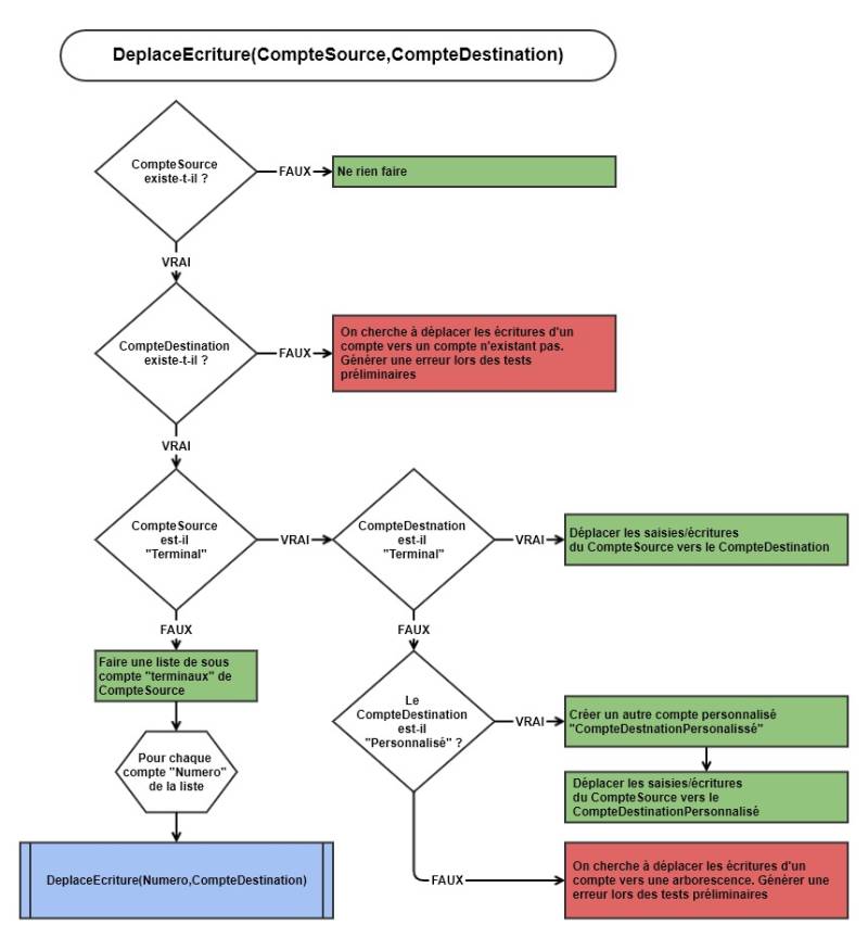
Procedure DeplaceEcriture (CompteSource, CompteDestination : String)
Remplace dans toutes les tables de la base ayant un champ TNumeroCompte qui à pour valeur CompteSource sa valeur par CompteDestination.
- Si le compte source est une arborescence toutes les écritures de celle-ci sont migré dans le compte de destination
- Si le compte destination n'existe pas ou s'il s'agit d'une arborescence (hors sous compte) une erreur est généré
L'algorithme
Les tests unitaires
| N° du test | Configuration | Attente en sortie |
|---|---|---|
| 1 | Aucun compte sur le plan Aucune saisie dans les tables | Un message d'erreur doit être généré car le compte destination n'existe pas |
| 2 | Un compte source existant (terminal et non personnalisé) Un compte destination (terminal et non personnalisé) Une série d'écriture sur le compte source | Les écritures du compte source sont migrées sur le compte destination |
| 3 | Un compte source existant (terminal et non personnalisé) Un compte destination (terminal et personnalisé) Une série d'écriture sur le compte source | Un sous compte est ajouté au compte destination Les écritures du compte source y sont migrées |
| 4 | Un compte source existant (terminal et non personnalisé) Un compte destination NON terminal | Un message d'erreur est généré |
| 5 | Un compte source existant NON terminal et non personnalisé Un compte destination (terminal et non personnalisé) Une série d'écriture sur les sous compte source | Les écritures des sous compte source sont migrées |
| 6 | Un compte source existant personnalisé Un compte destination (terminal et non personnalisé) Une série d'écriture sur les sous compte source | Les écritures des sous compte source sont migrées |
