meta données pour cette page
| Suivi des sauvegardes (procédure #74) proceduresuivinas OK Intranet : Role de chaque dossier des postes du système de sauvegarde Ou est sauvegarder chaque dossier ? |
ATTENTION CETTE PAGE FAIT PARTIE INTEGRANTE DE LA PROCEDURE -PROC-NFlog-44
Plan de sauvegarde de App.Logeas.fr
Définition du vocabulaire
Afin de bien comprendre la suite de ce document , il convient de définir quelques concepts.
Il est à noter que dans d'autres contextes ceux-ci peuvent être “entendus” autrement.
Dans les définitions suivantes, pour les exemples, on considèrera
- Un emplacement A contenant les fichier F1, F2, F3, F4
- Un emplacement A contenant les fichier F1, F2, , F5, F6
| Mot | Définition | Résultat | |
|---|---|---|---|
| Contenu de A | Contenu de B | ||
| Copie A vers B | Copie de tous éléments d'un chemin A vers un chemin B (local ou distant) La copie peut avoir lieu “A chaud” c'est à dire que les services liés continue à tourner ou “a froid” si ils sont au préalable arrêtés Une copie à chaud peut présenter un risque de corruption | F1, F2, F3, F4 | F1, F2, F3, F4, F5 |
| Copie incrémentielle A vers B | Copie de tous éléments (modifié sur A par rapport à B, ou non présent sur B) d'un chemin A vers un chemin B (local ou distant) | Le résultat est le même que celui précédent. Mais le temps de copie est plus rapide si certain fichier de A non pas été modifié depuis la dernière copie ATTENTION : Même si ce n'est pas noté sur les schéma TOUTES les copie utilisées sont des copie incrémentielle |
|
| Compression de A vers B | Compresse tous le contenu de A dans un nouveau fichier qui est stocké dans B Peut aussi être réalisé “à chaud” ou “à froid” | F1, F2, F3, F4 | F1, F2, , F5, F6, C1(F1, F2, F3, F4) |
| Sauvegarde Incrémentielle | Le processus de sauvegarde incrémentielle permet de sauvegarder le sous-ensemble d’un composant qui a fait l’objet d’une modification depuis la session précédente d’un backup complet ou d’un backup incrémentiel. Par la suite, le procédé marque l’ensemble de ces objets comme sauvegardé afin de définir une différence entre les données déjà sauvegardées et celles non sauvegardées. Ce processus permet ainsi de nettoyer les fichiers sources après leur sauvegarde. Ainsi, une sauvegarde incrémentielle peut donc être définie comme une suite logique d’une sauvegarde complète et d’une sauvegarde incrémentale. Plus performant et plus rapide qu’une sauvegarde totale, la sauvegarde incrémentielle permet de ne se focaliser que sur les fichiers ayant subi des modifications tout en faisant profiter d’un espace de stockage plus faible. Par ailleurs, pour reconstituer une sauvegarde complète, toutes les sauvegardes précédentes doivent être regroupées. | ||
| Sauvegarde différentielle | Avec la sauvegarde différentielle, seuls les fichiers modifiés depuis la dernière sauvegarde complète sont sauvegardés. C’est donc tout à fait normal si ce processus exige plus de temps mais aussi un plus grand espace de stockage par rapport à la sauvegarde incrémentale. Par ailleurs, le principal avantage de cette catégorie de sauvegarde est qu’il est entièrement fiable étant donné qu’il ne suffira que de la sauvegarde complète pour reconstituer toutes les données sauvegardées. | ||
| Réplication | La réplication de machine virtuelle est un processus utilisé pour créer des versions de sauvegarde de machines virtuelles (VM). La sauvegarde peut être conservée et utilisée pour restaurer la machine en cas de corruption ou de perte de ses données. | ||
| Snapshot ou “Instantané” | un snapshot informatique, ou instantané de stockage, peut être décrit comme une « photo » des données stockées sur un système de stockage de données à un instant précis. Concrètement, la plupart du temps, il se présente comme un ensemble de marqueurs de référence permettant de suivre les modifications apportées aux données depuis le dernier snapshot (Cf). | ||
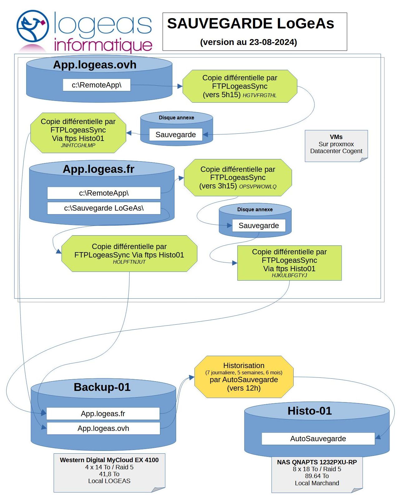
Vue général
D:\Logeas Informatique\Wiki LoGeAs\Schemas lies à l'infrastructure\2024-04-23 Sauvegarde de haut niveau.odg
Données au niveau du serveur de sauvegarde "sauvegarde"
| N° | Horaire | Actions réalisées | Commentaire |
|---|---|---|---|
| S1 | Chaque jour à 03h du matin | Opérations réalisées - Redémarrage du serveur logeas-web.fr et des services de LoGeAs-Web\ |
|
| S2 | Chaque jour à 03h15 du matin | Copie incrémentielle, réalisée par le biais du logiciel interne FTPLogeasSync depuis les dossiers du serveur “logeas.app.fr” (les données étant physiquement dans le datacenter de Cogent Toulouse (baie Prosoluce qui est notre sous traitant) vers un disque virtuel annexe sur la même machine | |
| S3 | A la suite | Sauvegarde incrémentielle, réalisée par le biais du logiciel interne FTPLogeasSync depuis le serveur “logeas.app.fr” vers un NAS poste dédié “\\BACKUP-01\BackupServeurs” (physiquement situé dans la baie de brassage de nos locaux à Labarthe Inard) | La copie est réalisé via un sftp (Secure File Transfer Protocol) |
| S3 | Chaque matins à 7h | Copie du dossier “/Logeas Web/LogeasPGI” de NAS “Backup” vers le dossier “c:\RemoteApp\LoGeasPGI” du poste “Sauvegarde” | Cette copie permet de facilement mettre en place un mailing vers les utilisateurs en cas de panne du serveur “app.logeas.fr” |
| S4 | Chaque jour à 12h | Historisation de la totalité du répertoire “\\BACKUP-01\BackupServeurs” dans le dossier “\\Histo-01\AutoSauvegarde”. L'historisation est faite par le logiciel FTPLogeasSync sur le principe générique : * une archive tous les jours 8 fois * une archive tous les 7 jours 5 fois * une archive tous les 42 jours 6 fois | |
Où retrouver les données pour les restaurer
Remarque sur l'historisation : L'historisation est suivi par une base de données qui est interfacé dans le logiciel de gestion de l'assistance www.assistance.logeas-web.fr
Base des utilisateurs de LoGeAs web : MonEspace.logeas.fr
Pour mémoire les informations clients sont stockés dans la base sqlite cryptées “DB.S3BD” contenu dans le dossier “c:\RemoteApp\logeaspgi” du serveur app.logeas.fr.
En cas crash ou trouvera les sauvegardes suivantes :
| Jour théorique | Lieu | Machine | Dossier |
|---|---|---|---|
| En cours (J) | Datacenter | App.logeas.fr | C:\RemoteApp\logeaspgi |
| J-1 | Datacenter | App.logeas.fr (disque secondaire) | E:\LoGeAsPGI |
| J-1 | Nos locaux | Backup-01 | BackupServeurs\app.logeas.fr\RemoteApp\LoGeAsPGI |
| Antérieur (historisation) | Local “Marchand” | Histo-01 | AutoSauvegarde\app.logeas.fr\remoteapp\logeaspgi |
Bases de paramétrage de LoGeAs Web
Pour mémoire la base de paramétrage contiens les informations de paramtrages des différents type de base, les états …
Elle est stockée dans la base sqlite non cryptées (pas de donnée personnelle) “BaseParametrage.S3BD” contenu dans le dossier “C:\RemoteApp\LoGeAsWeb” du serveur app.logeas.fr.
En cas crash ou trouvera les sauvegardes suivantes :
| Jour théorique | Lieu | Machine | Dossier |
|---|---|---|---|
| En cours (J) | Datacenter | App.logeas.fr | C:\RemoteApp\logeasseb |
| J-1 | Datacenter | App.logeas.fr (disque secondaire) | E:\LoGeAsweb |
| J-1 | Nos locaux | Backup-01 | BackupServeurs\app.logeas.fr\RemoteApp\LoGeAsWeb |
| Antérieur (historisation) | Local “Marchand” | Histo-01 | AutoSauvegarde\app.logeas.fr\remoteapp\logeasweb |
Bases clients LoGeAs Web
Remarques :
- Les bases de données porte le nom de leur SUID.
- Toutes les bases sauvegardées sont cryptées
| Jour théorique | Lieu | Machine | Dossier |
|---|---|---|---|
| En cours (J) | Datacenter | App.logeas.fr | C:\RemoteApp\logeasseb\BaseClients\SUIDBase\ |
| J-1 | Datacenter | App.logeas.fr (disque secondaire) | E:\LoGeAsweb\BaseClients\SUIDBase\ |
| J-1 | Nos locaux | Backup-01 | BackupServeurs\app.logeas.fr\RemoteApp\LoGeAsWeb\BaseClients\SUIDBase\ |
| Antérieur (historisation) | Local “Marchand” | Histo-01 | AutoSauvegarde\app.logeas.fr\remoteapp\logeasweb\BaseClients\SUIDBase\ |
NB: des sauvegardes sur les systèmes antérieur existent le temps que le nouveau système est fait un cycle complet.